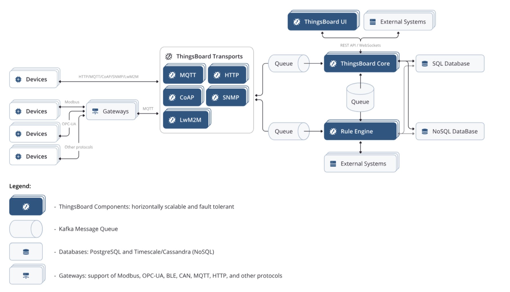
本系统基于开源框架ThingsBoard进行深度扩展,支持Http、MQTT等多种请求协议,确保设备接入灵活高效。
无论是远程控制还是实时数据采集,均可稳定传输,满足多样化物联网场景需求。
平台内置丰富的大屏组件库,支持通过拖拽方式快速搭建个性化数据看板。
用户可灵活选择图表类型、布局结构,并关联实时数据源,实现大屏数据的动态展示,广泛应用于监控中心、智慧园区等场景。
采用成熟的ThingsBoard开源框架,结合PostgreSQL数据库与SpringBoot后端架构,提供高可用、易扩展的服务器端基础设施。
开发者可快速启动物联网项目,显著缩短开发周期,降低运维成本。
平台支持设备、资产、网关及实体视图的统一管理,提供完整的设备生命周期管控。
通过规则链库与边缘管理模块,实现数据处理逻辑的灵活编排和边缘节点的集中控制。
涵盖告警管理、OTA远程升级、版本控制、通知中心、API统计等多项高级功能。
同时提供部件库、图像库、组态库、JavaScript资源库等开发资源,全面提升系统可定制性与扩展性。
后端采用Java17 + SpringBoot + PostgreSQL,前端使用Angular + jQuery + ECharts,技术栈成熟稳定。
附带详细部署文档,支持本地快速启动,并提供在线演示地址供效果预览。










发货方式
自动:在特色服务中标有自动发货的商品,拍下后,源码类 软件类 商品会在订单详情页显示来自卖家的商品下载链接,点卡类 商品会在订单详情直接显示卡号密码。
手动:未标有自动发货的的商品,付款后,商品卖家会收到平台的手机短信、邮件提醒,卖家会尽快为您发货,如卖家长时间未发货,买家也可通过订单上的QQ或电话主动联系卖家。
退款说明
1、源码类:商品详情(含标题)与实际源码不一致的(例:描述PHP实际为ASP、描述的功能实际缺少、功能不能正常使用等)!有演示站时,与实际源码不一致的(但描述中有"不保证完全一样、可能有少许偏差"类似显著公告的除外);
2、营销推广类:未达到卖家描述标准的;
3、点卡软件类:所售点卡软件无法使用的;
3、发货:手动发货商品,在卖家未发货前就申请了退款的;
4、服务:卖家不提供承诺的售后服务的;(双方提前有商定和描述中有显著声明的除外)
5、其他:如商品或服务有质量方面的硬性常规问题的。未符合详情及卖家承诺的。
注:符合上述任一情况的,均支持退款,但卖家予以积极解决问题则除外。交易中的商品,卖家无法修改描述!
注意事项
1、在付款前,双方在QQ上所商定的内容,也是纠纷评判依据(商定与商品描述冲突时,以商定为准);
2、源码商品,同时有网站演示与商品详情图片演示,且网站演示与商品详情图片演示不一致的,默认按商品详情图片演示作为纠纷评判依据(卖家有特别声明或有额外商定的除外);
3、点卡软件商品,默认按商品详情作为纠纷评判依据(特别声明或有商定除外);
4、营销推广商品,默认按商品详情作为纠纷评判依据(特别声明或有商定除外);
5、在有"正当退款原因和依据"的前提下,写有"一旦售出,概不支持退款"等类似的声明,视为无效声明;
6、虽然交易产生纠纷的几率很小,卖家也肯定会给买家最完善的服务!但请买卖双方尽量保留如聊天记录这样的重要信息,以防产生纠纷时便于送码网快速介入处理。
亿万码声明
1、作为第三方中介平台,依据双方交易合同(商品描述、交易前商定的内容)来保障交易的安全及买卖双方的权益;
2、平台上所有的资源都是亲测无误的,在平台下单安全有保障,有任何问题,可以随时联系在线客服。
【升级版】小绿点永久直播间录屏软件自动直播录制录屏工具直播录制视频无水...¥30.00
《电梯卡延期软件》麦田IC助手2.09版本+永久VIP版+带注册机...¥30.00
【秒发】蕞新短视频去重ban运软件无卡密版!CR去重神器,ban运视频...¥21.59
锐尔文档扫描处理系统13+双层pdf制作工具...¥85.00
话费中控系统源码,大猿人中控系统源码最新版9.82...¥100.00
复制/偷别人软件源(支持加密),全能签 轻松签 软件源 贴牌,搬运软件...¥56.00
灵狐AI智能自动剪辑软件,批量剪辑合成视频,视频批量伪原创工具...¥30.00
答题小程序源码搭建小游戏带独立后台管理爱上答题成语在线答题领红包小程序...¥29.87
2025最新圈子社交论坛系统源码一站式保姆版教程(前端uniapp+后...¥21.00
p文件解密软件 p2m解密软件可以将加密的p文件破解转成 m脚本文件...¥29.00
YOLO数据集扩增工具 支持YOLOv5至v13全系列版本的数据增强与...¥40.00
抖音域名批量检测工具源码|支持多链接在线检测...¥69.00
基于Node.js与Vue的图书借阅管理系统源码下载(含文档+视频演示...¥45.8
AppMsg解析助手v0.5.5发布——移动端应用分析利器AppMes...¥39.9
轻量级开源物联网数据中台,支持组件化扩展与高效项目部署...¥44.00
金盾金软加密视频录屏翻录提取工具 兼容最新官方版本...¥35.00
CAD批量展点工具 RTK测绘软件 坐标快速标注程序...¥39.8