**框架简介**
本为一套轻量级、高兼容性的易语言软件开发框架源码,聚焦于多线程自动化控制场景,专为游戏辅助、批量操作、UI自动化等需求设计。
**平台支持说明**
全面适配三大运行环境:Windows PC原生系统、雷电安卓模拟器(LDPlayer)、MuMu模拟器(NetEase MuMu),各环境均已通过基础通信与指令调度验证。
**内容说明**
仅提供完整框架结构及核心模块源码,所有具体业务逻辑脚本(如任务流程、条件判断、循环策略等)已主动移除,确保不涉及实际应用功能代码。
**使用门槛提示**
具备基础易语言图色识别经验的开发者可快速上手调试;零基础用户亦可将本框架作为进阶学习范例,深入理解多线程协同、插件调用封装与跨平台适配机制。
**当前版本更新亮点**
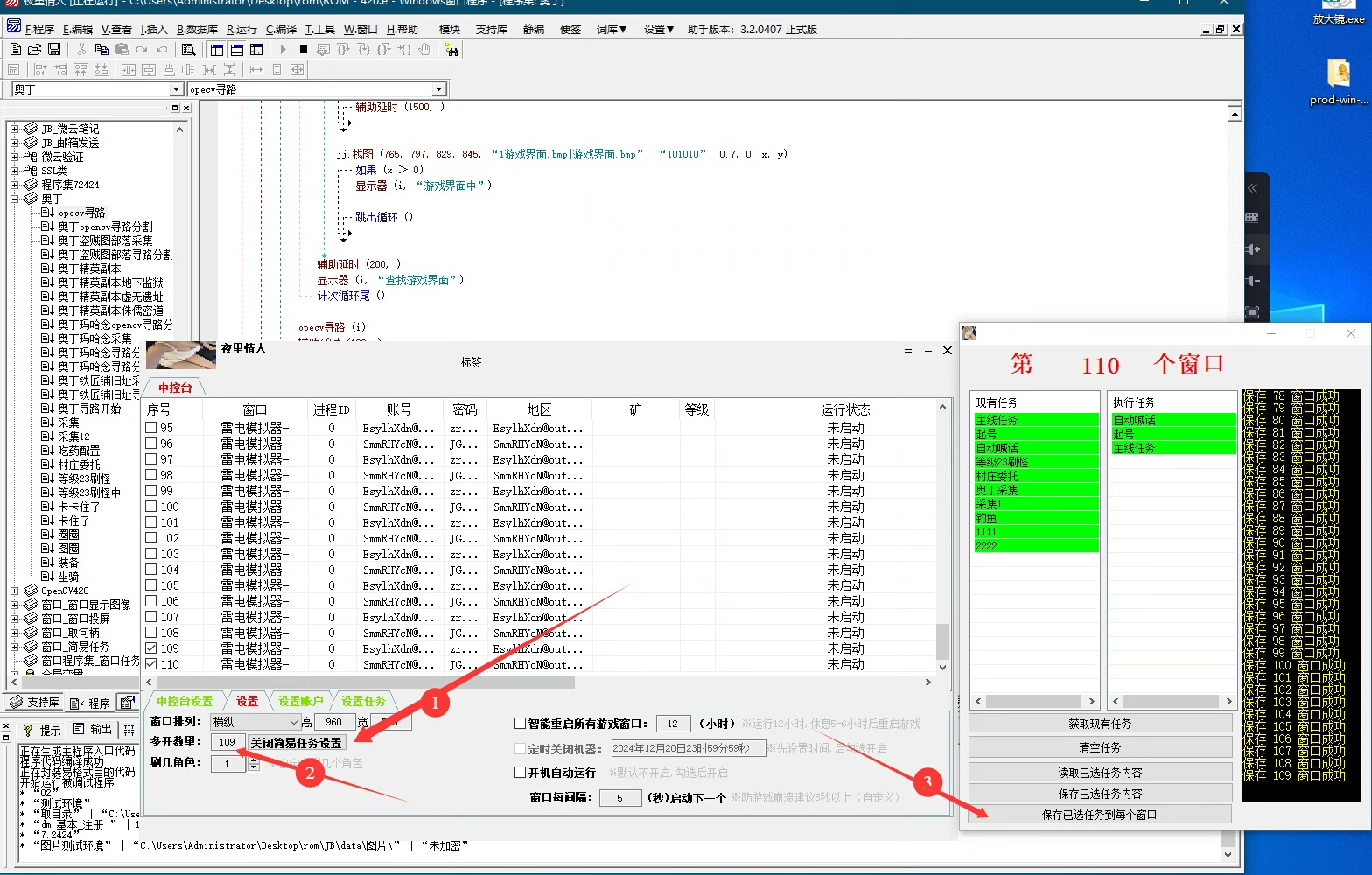
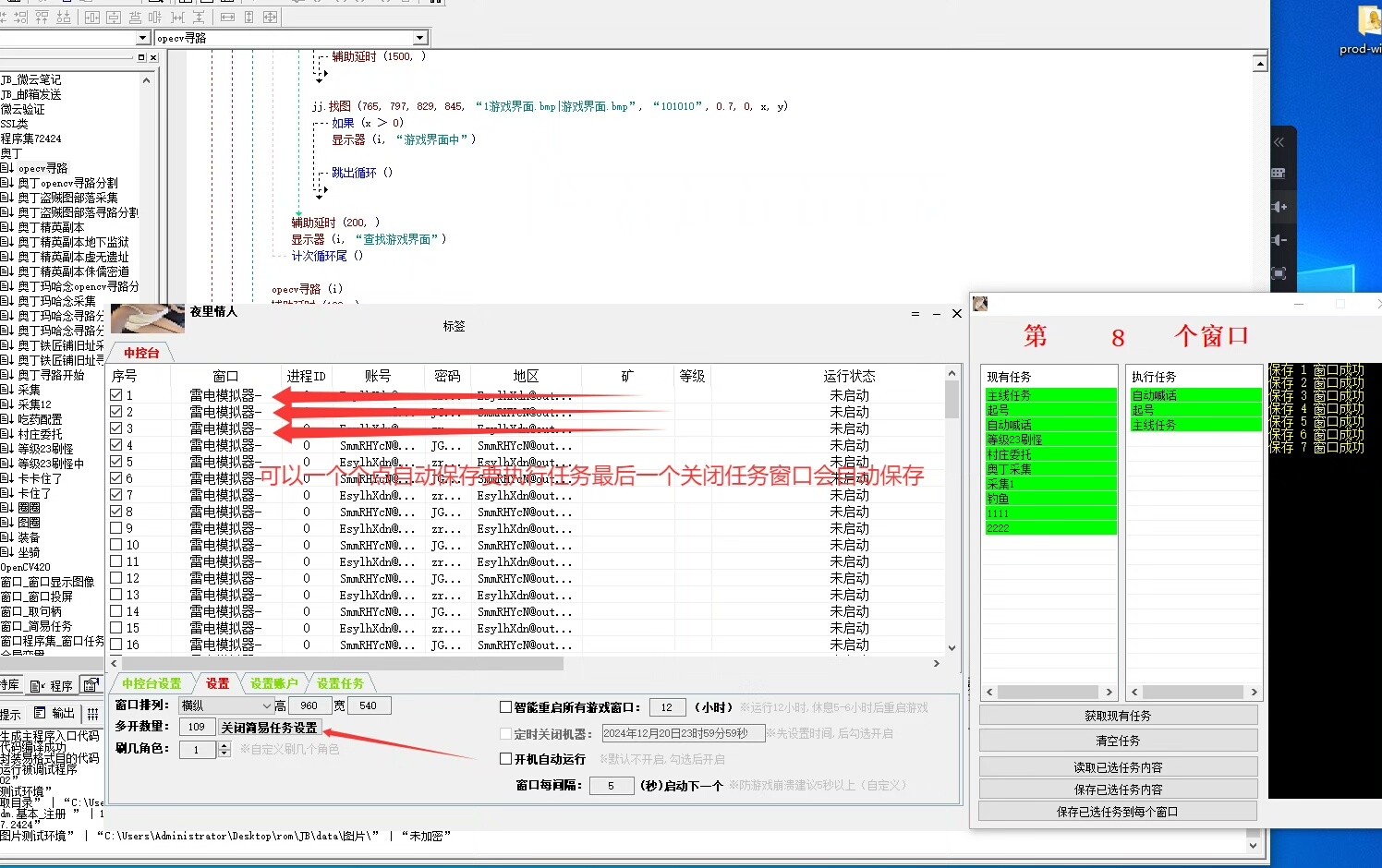
新增可视化任务配置模块,优化线程调度粒度;此前已购用户可凭订单凭证本次升级包,持续保持框架活性与实用性。
**核心技术组件**
集成版大漠综合插件(DM.dll)、OpenCV图像匹配模块(支持模板匹配与特征点识别)、自研图像投影坐标映射引擎,确保在不同分辨率/缩放比设备上精准定位。
**源码完整性说明**
框架主体依赖两大关键模块:【框架主工程源码】与【核心功能模块源码】。
缺一不可——若缺失任一模块,将导致插件加载失败、线程管理异常或图像识别中断,影响整体可用性。
**使用声明与提示**
本源码纯属技术交流与学习参考用途,严禁用于、、化分发或绕过等行为。
下载后请务必于24小时内完成本地学习并彻底删除。
虚拟数字产品具有不可逆复制特性,一经概不退换。







发货方式
自动:在特色服务中标有自动发货的商品,拍下后,源码类 软件类 商品会在订单详情页显示来自卖家的商品下载链接,点卡类 商品会在订单详情直接显示卡号密码。
手动:未标有自动发货的的商品,付款后,商品卖家会收到平台的手机短信、邮件提醒,卖家会尽快为您发货,如卖家长时间未发货,买家也可通过订单上的QQ或电话主动联系卖家。
退款说明
1、源码类:商品详情(含标题)与实际源码不一致的(例:描述PHP实际为ASP、描述的功能实际缺少、功能不能正常使用等)!有演示站时,与实际源码不一致的(但描述中有"不保证完全一样、可能有少许偏差"类似显著公告的除外);
2、营销推广类:未达到卖家描述标准的;
3、点卡软件类:所售点卡软件无法使用的;
3、发货:手动发货商品,在卖家未发货前就申请了退款的;
4、服务:卖家不提供承诺的售后服务的;(双方提前有商定和描述中有显著声明的除外)
5、其他:如商品或服务有质量方面的硬性常规问题的。未符合详情及卖家承诺的。
注:符合上述任一情况的,均支持退款,但卖家予以积极解决问题则除外。交易中的商品,卖家无法修改描述!
注意事项
1、在付款前,双方在QQ上所商定的内容,也是纠纷评判依据(商定与商品描述冲突时,以商定为准);
2、源码商品,同时有网站演示与商品详情图片演示,且网站演示与商品详情图片演示不一致的,默认按商品详情图片演示作为纠纷评判依据(卖家有特别声明或有额外商定的除外);
3、点卡软件商品,默认按商品详情作为纠纷评判依据(特别声明或有商定除外);
4、营销推广商品,默认按商品详情作为纠纷评判依据(特别声明或有商定除外);
5、在有"正当退款原因和依据"的前提下,写有"一旦售出,概不支持退款"等类似的声明,视为无效声明;
6、虽然交易产生纠纷的几率很小,卖家也肯定会给买家最完善的服务!但请买卖双方尽量保留如聊天记录这样的重要信息,以防产生纠纷时便于送码网快速介入处理。
亿万码声明
1、作为第三方中介平台,依据双方交易合同(商品描述、交易前商定的内容)来保障交易的安全及买卖双方的权益;
2、平台上所有的资源都是亲测无误的,在平台下单安全有保障,有任何问题,可以随时联系在线客服。
kmboxNet自助更新工具 烧录固件/修复网关/修改vpid/更改曲...¥50.00
南京科远组态软件NT6000 5.1.6 赠送学习资料和案例...¥30.00
思科网络模拟器8.2.1汉化免登陆版本cisco packet tra...¥10.00
【秒发货 】Sports Sounds Pro 7.0.3完美汉化中文...¥25.8
工业管道单线图绘制与焊接管理软件 带安装说明,自带绘图引擎,不需要C...¥23.00
带移动端的MES生产管理系统源码,代码可二次开发...¥25.98
全新UI设计的自助打印系统云打印小程序源码...¥109.00
AQPCB V2.66彩色抄板软件抄板软件,不限制电脑使用...¥50.00
华为保资料氧气使用教程!!!oxygen氧气使用教程!!!氧气使用,M...¥40.00
CRMEB多商户3.3 开源PHP系统 支持终身更新 小程序App商家...¥88.00
基于ThinkPHP6与Layui开发的学生信息管理平台...¥49.9
南京科远NT6000组态软件V5.1.6(含与技术答疑服务)...¥50.00